Hugging Face
Models
Datasets
Spaces
Community
Docs
Enterprise
Pricing
Log In
Sign Up
Nacholmo
/
controlnet-qr-pattern-sdxl
like
48
Diffusers
Safetensors
controlnet
stable-diffusion-xl
stable-diffusion-xl-diffusers
License:
creativeml-openrail-m
Model card
Files
Files and versions
xet
Community
3
Use this model
main
controlnet-qr-pattern-sdxl
/
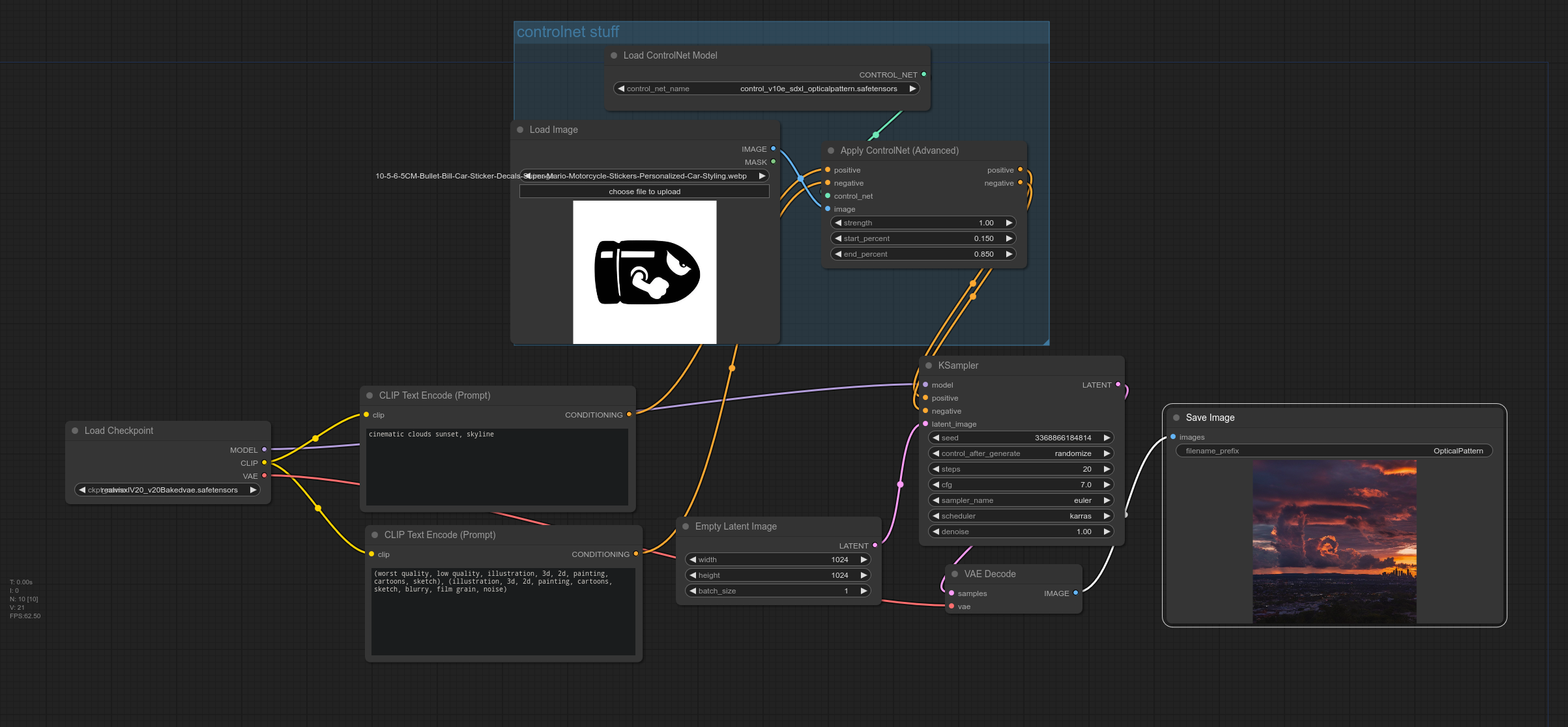
workflow.png
Nacholmo
added example comfyui workflow
91d27c2
over 2 years ago
download
Copy download link
history
contribute
delete
Safe
481 kB